Membangun 5G Core (Standalone) Sendiri Menggunakan Open5GS & UERANSIM
Pelajari cara membangun jaringan 5G Standalone (SA) lengkap dengan core network dan RAN simulasi. Panduan langkah demi langkah instalasi Open5GS, konfigurasi UERANSIM (gNB & UE), hingga testing konektivitas. Cocok untuk lab DevOps Telco, penelitian, dan pembelajaran 5G.
Daftar Isi
- Pengantar
- Contoh Penggunaan Jaringan 5G Standalone (SA) Core di Smart Factory
- Panduan Open5GS dan UERANSIM untuk Jaringan 5G Standalone
- Pranala Luar
Pengantar
Open5GS adalah sebuah implementasi open source dari inti jaringan (core network) 4G EPC (Evolved Packet Core) dan 5G NGC (Next Generation Core). Perangkat lunak ini terdiri dari serangkaian komponen perangkat lunak dan fungsi jaringan yang mengimplementasikan fungsi inti untuk 4G, 5G dalam mode NSA (Non-Standalone), dan 5G dalam mode SA (Standalone).
Core 4G / 5G NSA
Core 4G/5G NSA Open5GS mengandung komponen-komponen berikut:
- MME (Mobility Management Entity)
- HSS (Home Subscriber Server)
- PCRF (Policy and Charging Rules Function)
- SGWC (Serving Gateway Control Plane)
- SGWU (Serving Gateway User Plane)
- PGWC/SMF (Packet Gateway Control Plane / komponen yang terkandung dalam SMF Open5GS)
- PGWU/UPF (Packet Gateway User Plane / komponen yang terkandung dalam UPF Open5GS)
Core ini memiliki dua bidang utama: control plane (bidang kendali) dan user plane (bidang pengguna). Keduanya dipisahkan secara fisik dalam Open5GS karena mengimplementasikan CUPS (Control and User Plane Separation).
Control Plane (Bidang Kendali)
- MME berperan sebagai pusat kendali utama dari core. Fungsi utamanya adalah mengelola sesi, mobilitas, paging, dan bearer. MME terhubung ke:
- HSS, yang menghasilkan vektor autentikasi SIM dan menyimpan profil pelanggan.
- SGWC dan PGWC/SMF, yang merupakan bidang kendali dari server gateway.
- Semua eNB (E-UTRAN NodeB atau stasiun basis 4G) dalam jaringan bergerak terhubung ke MME.
- PCRF merupakan elemen akhir dari control plane yang berada di antara PGWC/SMF dan HSS. Fungsinya adalah menangani penagihan (charging) dan menerapkan kebijakan (policy) pelanggan.
User Plane (Bidang Pengguna)
- User plane membawa paket data pengguna antara eNB/gNB NSA (stasiun basis 5G NSA) dan WAN eksternal.
- Dua komponen inti pada user plane adalah SGWU dan PGWU/UPF. Masing-masing komponen terhubung kembali ke rekan control plane-nya.
- eNB/gNB NSA terhubung ke SGWU, yang kemudian terhubung ke PGWU/UPF, dan seterusnya ke WAN.
- Pemisahan fisik antara control dan user plane memungkinkan penerapan beberapa server user plane di lapangan (misalnya, di lokasi dengan koneksi Internet berkecepatan tinggi) sambil menjaga fungsi kendali tetap terpusat. Hal ini mendukung penggunaan kasus seperti MEC (Multi-access Edge Computing).
Setiap komponen Open5GS ini memiliki berkas konfigurasi. Setiap berkas konfigurasi berisi alamat IP/interface lokal yang digunakan komponen untuk binding dan alamat IP/nama DNS dari komponen lain yang perlu dihubungi.
Core 5G SA
Core 5G SA Open5GS mengandung fungsi-fungsi berikut berdasarkan arsitektur 3GPP:
- NRF (NF Repository Function)
- SCP (Service Communication Proxy)
- SEPP (Security Edge Protection Proxy)
- AMF (Access and Mobility Management Function)
- SMF (Session Management Function)
- UPF (User Plane Function)
- AUSF (Authentication Server Function)
- UDM (Unified Data Management)
- UDR (Unified Data Repository)
- PCF (Policy and Charging Function)
- NSSF (Network Slice Selection Function)
- BSF (Binding Support Function)
Core 5G SA bekerja dengan cara yang berbeda dari inti 4G—ia menggunakan SBA (Service Based Architecture).
Service-Based Architecture (SBA)
- Fungsi-fungsi control plane dikonfigurasi untuk mendaftar ke NRF. NRF kemudian membantu mereka menemukan (discover) fungsi inti lainnya.
- AMF menangani manajemen koneksi dan mobilitas (sebagian dari tugas MME 4G). gNB (stasiun basis 5G) terhubung ke AMF.
- UDM, AUSF, dan UDR melakukan operasi yang mirip dengan HSS 4G, yaitu menghasilkan vektor autentikasi SIM dan menyimpan profil pelanggan.
- Manajemen sesi sepenuhnya ditangani oleh SMF (sebelumnya menjadi tanggung jawab MME/SGWC/PGWC 4G).
- NSSF menyediakan mekanisme untuk memilih network slice.
- PCF digunakan untuk penagihan dan penerapan kebijakan pelanggan.
- SEPP merupakan bagian dari arsitektur keamanan roaming.
- SCP memungkinkan komunikasi tidak langsung antar fungsi jaringan.
User Plane 5G SA
- User plane pada core 5G SA jauh lebih sederhana karena hanya terdiri dari satu fungsi, yaitu UPF.
- UPF membawa paket data pengguna antara gNB dan WAN eksternal. UPF juga terhubung kembali ke SMF.
Dengan pengecualian SMF dan UPF, semua berkas konfigurasi untuk fungsi core 5G SA hanya berisi alamat IP/interface lokal untuk binding dan alamat IP/nama DNS dari NRF.
Contoh Penggunaan Jaringan 5G Standalone (SA) Core di Smart Factory
Gambaran Umum
Sebuah pabrik manufaktur cerdas (smart factory) menerapkan jaringan 5G Standalone (SA) untuk menghubungkan ratusan perangkat Internet of Things (IoT), robot otonom, dan sistem real-time. Penerapan ini memanfaatkan keunggulan core 5G SA, seperti latensi sangat rendah (<10ms), keandalan tinggi (99.999%), dan network slicing.
Arsitektur dan Alur Komunikasi
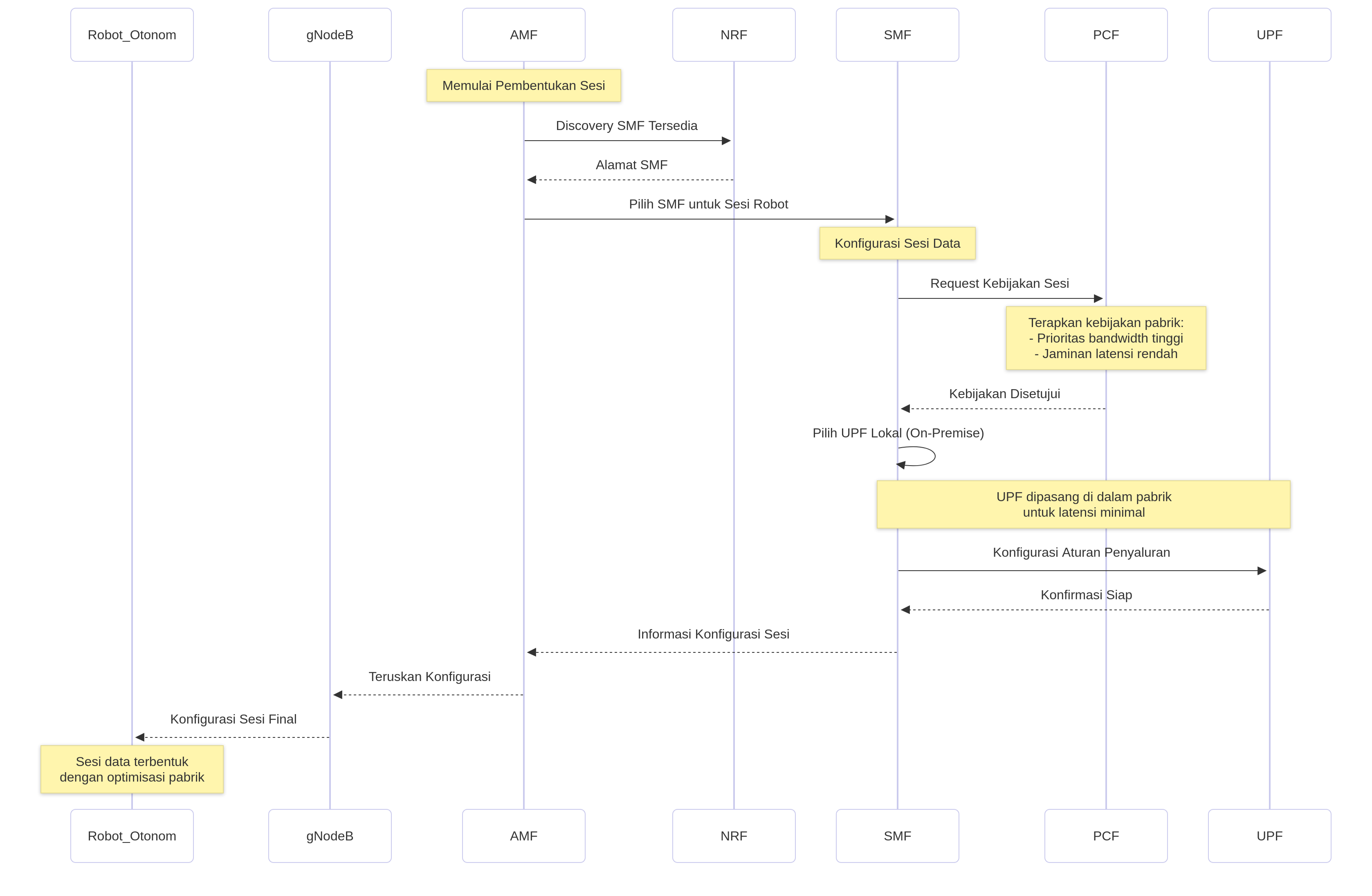
1. Registrasi dan Autentikasi Awal
- Robot Otonom (dengan SIM 5G) → gNodeB (Stasiun Basis 5G)
- gNodeB menerima permintaan koneksi dan meneruskannya ke AMF (Access and Mobility Management Function).
- AMF memulai prosedur autentikasi dengan menghubungi AUSF (Authentication Server Function).
- AUSF bekerja sama dengan UDM (Unified Data Management) yang mengakses database pelanggan di UDR (Unified Data Repository) untuk memverifikasi identitas dan kredensial robot.
- Setelah terautentikasi, AMF mengelola proses registrasi dan keamanan untuk robot.
2. Pembentukan Sesi Data
- AMF memilih SMF (Session Management Function) yang sesuai untuk mengelola sesi data robot. AMF menemukan alamat SMF yang tersedia melalui NRF (NF Repository Function).
- SMF yang terpilih kemudian:
- Berkomunikasi dengan PCF (Policy Control Function) untuk menerapkan kebijakan khusus pabrik, seperti prioritas bandwidth tinggi dan jaminan latensi untuk lalu lintas robot.
- Memilih UPF (User Plane Function) yang sesuai. Dalam skenario ini, UPF dipasang secara lokal (on-premise) di dalam pabrik untuk memastikan data diproses dengan latensi serendah mungkin dan tidak perlu keluar ke internet publik.
- Mengonfigurasi UPF dengan aturan penyaluran (forwarding rules) untuk sesi robot.
- SMF mengirimkan informasi konfigurasi sesi akhir kembali ke perangkat (melalui AMF dan gNodeB).
3. Pertukaran Data Real-Time
- Data Uplink (Dari Robot ke Server Kontrol):
- Robot mengirimkan data sensor (misalnya, koordinat, video umpan kamera, status sistem) ke gNodeB.
- gNodeB meneruskan paket data tersebut ke UPF lokal yang telah dikonfigurasi.
- UPF langsung menyalurkan data ke server aplikasi kontrol yang juga berada di dalam jaringan pabrik, meminimalkan latensi.
- Data Downlink (Perintah ke Robot):
- Server kontrol mengirimkan perintah update gerakan baru ke UPF.
- UPF meneruskan perintah ini melalui gNodeB kepada robot secara hampir instan.
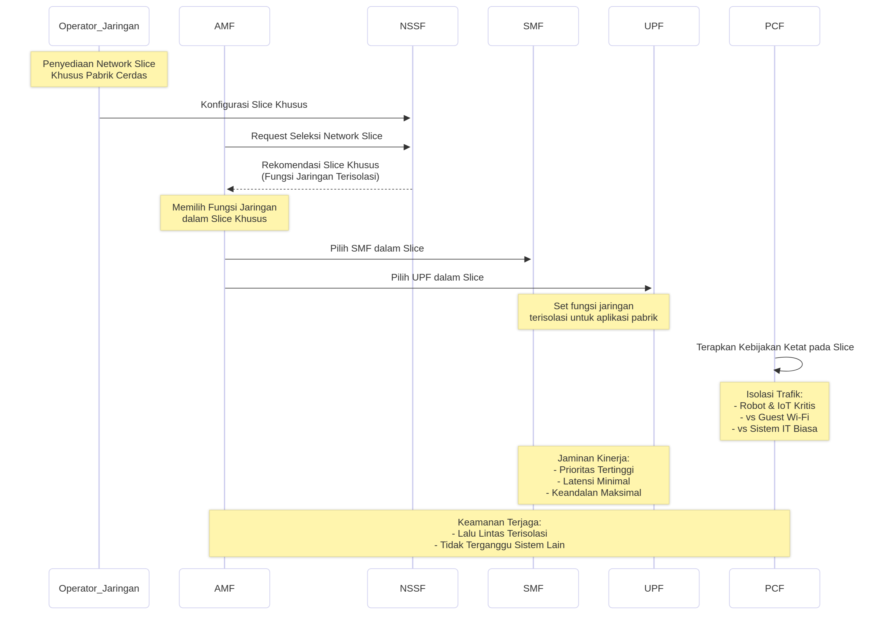
4. Network Slicing untuk Isolasi dan Kinerja
- Operator jaringan menyediakan Network Slice khusus untuk aplikasi pabrik cerdas.
- NSSF (Network Slice Selection Function) membantu AMF dalam memilih set fungsi jaringan (seperti SMF, UPF) yang merupakan bagian dari slice khusus ini.
- PCF menerapkan kebijakan yang ketat pada slice ini. Lalu lintas robot dan perangkat IoT kritis lainnya diisolasi sepenuhnya dari lalu lintas guest Wi-Fi karyawan atau sistem IT biasa, menjamin kinerja, keamanan, dan keandalan yang tidak terganggu.
Manfaat yang Diperoleh dari 5G SA Core
- Latensi Ultra-Rendah: Komunikasi real-time antara robot dan sistem kontrol dimungkinkan oleh lokalisasi UPF dan efisiensi protokol 5G, memungkinkan koordinasi robot yang aman dan presisi.
- Keandalan Tinggi: Arsitektur berbasis layanan (SBA) dan mekanisme redundansi dalam inti 5G SA memastikan koneksi yang stabil dan hampir tanpa downtime.
- Fleksibilitas dan Optimasi: Network slicing memungkinkan pabrik untuk menjalankan berbagai layanan (IoT, robotika, video monitoring berkualitas tinggi) pada infrastruktur fisik yang sama, masing-masing dengan karakteristik kinerja yang dijamin dan terisolasi.
- Keamanan: Autentikasi yang kuat oleh AUSF/UDM dan isolasi slice melindungi sistem operasi kritis dari ancaman eksternal dan internal.
Panduan Open5GS dan UERANSIM untuk Jaringan 5G Standalone
Prasyarat Sistem
Sebelum melakukan instalasi, pastikan sistem memenuhi persyaratan berikut:
- Ubuntu 22.04 LTS (Jammy Jellyfish)
- Akses pengguna dengan hak istimewa
sudo - Koneksi internet yang stabil untuk mengunduh paket dan dependensi
- Sumber Daya Hardware:
- Memori RAM minimal 4 GB (8 GB atau lebih sangat disarankan)
- Ruang penyimpanan disk minimal 10 GB
Instalasi MongoDB
MongoDB berfungsi sebagai basis data untuk menyimpan informasi pelanggan (subscriber), data sesi, dan informasi manajemen jaringan lainnya dalam core Open5GS.
- Perbarui indeks paket dan instal alat manajemen kunci GPG:
1
sudo apt update && sudo apt install -y gnupg
- Impor kunci GPG repositori MongoDB resmi:
1
curl -fsSL https://pgp.mongodb.com/server-8.0.asc | sudo gpg -o /usr/share/keyrings/mongodb-server-8.0.gpg --dearmor
- Tambahkan repositori MongoDB ke sumber APT:
1
echo "deb [ arch=amd64,arm64 signed-by=/usr/share/keyrings/mongodb-server-8.0.gpg] https://repo.mongodb.org/apt/ubuntu jammy/mongodb-org/8.0 multiverse" | sudo tee /etc/apt/sources.list.d/mongodb-org-8.0.list
- Instal MongoDB dan mulai layanannya:
1 2 3 4
sudo apt update && sudo apt install -y mongodb-org sudo systemctl start mongod sudo systemctl enable mongod sudo systemctl status mongod
Instalasi Open5GS
Open5GS menyediakan implementasi komponen 5G Core Network (5GC) sesuai standar 3GPP, termasuk Access and Mobility Management Function (AMF), Session Management Function (SMF), Unified Data Management (UDM), dan Authentication Server Function (AUSF).
- Tambahkan repositori paket Open5GS:
1
sudo add-apt-repository ppa:open5gs/latest - Instal paket Open5GS:
1
sudo apt update && sudo apt install -y open5gs
- Verifikasi status semua layanan Open5GS:
1
sudo service open5gs-* status
Instalasi WebUI Open5GS
Web-based User Interface (WebUI) menyediakan antarmuka grafis untuk mengelola pelanggan, melacak sesi, dan memantau kesehatan serta kinerja jaringan.
- Perbarui sistem dan instal dependensi yang diperlukan:
1
sudo apt update && sudo apt install -y ca-certificates curl gnupg
- Buat direktori untuk kunci APT:
1
sudo mkdir -p /etc/apt/keyrings
- Impor kunci GPG dari NodeSource:
1
curl -fsSL https://deb.nodesource.com/gpgkey/nodesource-repo.gpg.key | sudo gpg --dearmor -o /etc/apt/keyrings/nodesource.gpg
- Tambahkan repositori Node.js:
1 2
NODE_MAJOR=20 echo "deb [signed-by=/etc/apt/keyrings/nodesource.gpg] https://deb.nodesource.com/node_$NODE_MAJOR.x nodistro main" | sudo tee /etc/apt/sources.list.d/nodesource.list
- Instal Node.js dan Open5GS WebUI:
1
sudo apt update && sudo apt install nodejs -y
1
curl -fsSL https://open5gs.org/open5gs/assets/webui/install | sudo -E bash -
Akses WebUI: Buka
http://localhost:9999di browser. Masuk menggunakan kredensial bawaan:- Nama Pengguna:
admin - Kata Sandi:
1423
- Nama Pengguna:
Instalasi UERANSIM
UERANSIM (UE & RAN Simulator) mensimulasikan gNodeB (stasiun basis 5G) dan User Equipment (perangkat pengguna) untuk keperluan pengujian dan validasi jaringan.
- Instal dependensi kompilasi dan protokol SCTP:
1
sudo apt install -y make gcc g++ libsctp-dev lksctp-tools iproute2 git
- Instal CMake melalui Snap:
1
sudo snap install cmake --classic
- Clone repositori UERANSIM dan kompilasi:
1
git clone https://github.com/aligungr/UERANSIM && cd UERANSIM
1
make
- Jalankan gNB untuk pengujian konfigurasi dasar:
1
cd config1
../build/nr-gnb -c open5gs-gnb.yamlKeluaran yang Diharapkan:
1 2 3 4 5 6 7
UERANSIM v3.2.7 [sctp] [info] Trying to establish SCTP connection... (127.0.0.5:38412) [sctp] [info] SCTP connection established (127.0.0.5:38412) [sctp] [debug] SCTP association setup ascId[9] [ngap] [debug] Sending NG Setup Request [ngap] [debug] NG Setup Response received [ngap] [info] NG Setup procedure is successful
Konfigurasi SCTP & NGAP
Konfigurasi AMF
Stream Control Transmission Protocol (SCTP) dan Next Generation Application Protocol (NGAP) adalah protokol inti yang digunakan untuk komunikasi antara gNB dan AMF.
- Edit berkas konfigurasi AMF:
1
sudo nano /etc/open5gs/amf.yaml - Pastikan parameter berikut dalam konfigurasi AMF sesuai dengan konfigurasi gNB:
- Alamat IP untuk mendengarkan koneksi N2
- Kode Mobile Country Code (MCC) dan Mobile Network Code (MNC)
- Tracking Area Code (TAC)
Konfigurasi gNB
Buat dan sesuaikan berkas konfigurasi untuk gNB simulasi.
- Salin dan buat konfigurasi gNB baru:
1
cp open5gs-gnb.yaml gnb1.yaml1
nano gnb1.yaml
Parameter konfigurasi gNB yang penting:
1 2 3 4 5 6 7 8 9 10 11 12 13 14 15 16 17 18 19 20 21 22
mcc: '999' # Mobile Country Code value mnc: '70' # Mobile Network Code value (2 or 3 digits) nci: '0x000000010' # NR Cell Identity (36-bit) idLength: 32 # NR gNB ID length in bits [22...32] tac: 1 # Tracking Area Code linkIp: 127.0.0.101 # gNB's local IP address for Radio Link Simulation (Usually same with local IP) ngapIp: 127.0.0.100 # gNB's local IP address for N2 Interface (Usually same with local IP) gtpIp: 127.0.0.200 # gNB's local IP address for N3 Interface (Usually same with local IP) # List of AMF address information amfConfigs: - address: 127.0.0.5 port: 38412 # List of supported S-NSSAIs by this gNB slices: - sst: 1 # Indicates whether or not SCTP stream number errors should be ignored. ignoreStreamIds: true
Konfigurasi UE
Buat dan sesuaikan berkas konfigurasi untuk UE (User Equipment) simulasi.
- Salin dan buat konfigurasi UE baru:
1
cp open5gs-ue.yaml ue1.yaml1
nano ue1.yaml
Parameter konfigurasi UE yang penting:
1 2 3 4 5 6 7 8 9 10 11 12 13 14 15 16 17 18 19 20 21 22 23 24 25 26 27 28 29 30 31 32 33 34 35 36 37 38 39 40 41 42 43 44 45 46 47 48 49 50 51 52 53 54 55 56 57 58 59 60 61 62 63 64 65 66 67 68 69 70 71 72 73 74 75 76 77 78 79 80 81
# IMSI number of the UE. IMSI = [MCC|MNC|MSISDN] (In total 15 digits) supi: 'imsi-999700000000001' # Mobile Country Code value of HPLMN mcc: '999' # Mobile Network Code value of HPLMN (2 or 3 digits) mnc: '70' # SUCI Protection Scheme : 0 for Null-scheme, 1 for Profile A and 2 for Profile B protectionScheme: 0 # Home Network Public Key for protecting with SUCI Profile A homeNetworkPublicKey: '5a8d38864820197c3394b92613b20b91633cbd897119273bf8e4a6f4eec0a650' # Home Network Public Key ID for protecting with SUCI Profile A homeNetworkPublicKeyId: 1 # Routing Indicator routingIndicator: '0000' # Permanent subscription key key: '465B5CE8B199B49FAA5F0A2EE238A6BC' # Operator code (OP or OPC) of the UE op: 'E8ED289DEBA952E4283B54E88E6183CA' # This value specifies the OP type and it can be either 'OP' or 'OPC' opType: 'OPC' # Authentication Management Field (AMF) value amf: '8000' # IMEI number of the device. It is used if no SUPI is provided imei: '356938035643803' # IMEISV number of the device. It is used if no SUPI and IMEI is provided imeiSv: '4370816125816151' # Network mask used for the UE's TUN interface to define the subnet size tunNetmask: '255.255.255.0' # List of gNB IP addresses for Radio Link Simulation gnbSearchList: - 127.0.0.101 # UAC Access Identities Configuration uacAic: mps: false mcs: false # UAC Access Control Class uacAcc: normalClass: 0 class11: false class12: false class13: false class14: false class15: false # Initial PDU sessions to be established sessions: - type: 'IPv4' apn: 'internet' slice: sst: 1 # Configured NSSAI for this UE by HPLMN configured-nssai: - sst: 1 # Default Configured NSSAI for this UE default-nssai: - sst: 1 sd: 1 # Supported integrity algorithms by this UE integrity: IA1: true IA2: true IA3: true # Supported encryption algorithms by this UE ciphering: EA1: true EA2: true EA3: true # Integrity protection maximum data rate for user plane integrityMaxRate: uplink: 'full' downlink: 'full'
Konfigurasi RRC dengan UERANSIM dan Open5GS
- Verifikasi konsistensi konfigurasi gNB dan UE:
1 2
cat ~/UERANSIM/config/gnb1.yaml | grep -E "mcc|mnc|tac" cat ~/UERANSIM/config/ue1.yaml | grep -E "mcc|mnc"
- Verifikasi alamat IP:
1 2
cat ~/UERANSIM/config/gnb1.yaml | grep -E "linkIp|ngapIp" cat ~/UERANSIM/config/ue1.yaml | grep "gnbSearchList"
- Tambahkan data subscriber ke Open5GS via WebUI:
- Akses
http://localhost:9999 - Masuk dengan kredensial
admin/1423 - Tambahkan subscriber baru dengan data IMSI, Kunci (K), OPc, dan AMF yang sesuai dengan konfigurasi
ue1.yaml. - Pastikan slice (SST) yang dikonfigurasi untuk subscriber sesuai dengan yang didefinisikan dalam konfigurasi gNB dan UE.
Antarmuka untuk mengedit data subscriber pada Open5GS WebUI
- Pastikan MCC, MNC, dan TAC pada konfigurasi gNB dan UE identik dengan yang dikonfigurasi di Open5GS core.
- Pastikan alamat IP yang dikonfigurasi pada gNB (
linkIp,ngapIp) dapat dijangkau oleh UE dan AMF. - Pastikan data autentikasi subscriber (IMSI, K, OPc, AMF) yang dimasukkan di WebUI sama persis dengan yang ada di berkas konfigurasi UE.
- Akses
Menjalankan dan Menguji Jaringan
- Buat skrip otomatis untuk menjalankan seluruh jaringan:
1
nano start_5g.sh
Isi skrip:
1 2 3 4 5 6 7 8 9 10 11 12
#!/bin/bash echo "Memulai layanan Open5GS..." sudo systemctl start open5gs-amfd open5gs-smfd open5gs-udmd open5gs-ausfd open5gs-upfd echo "Menunggu layanan untuk dimulai..." sleep 3 echo "Memulai gNB..." cd ~/UERANSIM ./build/nr-gnb -c config/gnb1.yaml & echo "Menunggu gNB untuk terhubung..." sleep 5 echo "Memulai UE..." sudo ./build/nr-ue -c config/ue1.yaml
- Beri izin eksekusi dan jalankan skrip:
1
chmod +x start_5g.sh1
./start_5g.sh
- Verifikasi:







